01 - Mở SQL Enterprise Manager, Databases, MuOnline, Tables.
02 - Click chuột phải vào bảng MEMB_INFO, Design Table của mu online mới ra

03 - Chuyển đến cột được viết cuối cùng (tên cột), bên dưới đặt vip và chọn int.

04 - Hệ thống sẵn sàng dành cho VIP đã sẵn sàng
05 - Bây giờ để THÊM tài khoản VIP, hãy mở SQL Entrepise Manager, Databases, MuOnline, Tables.
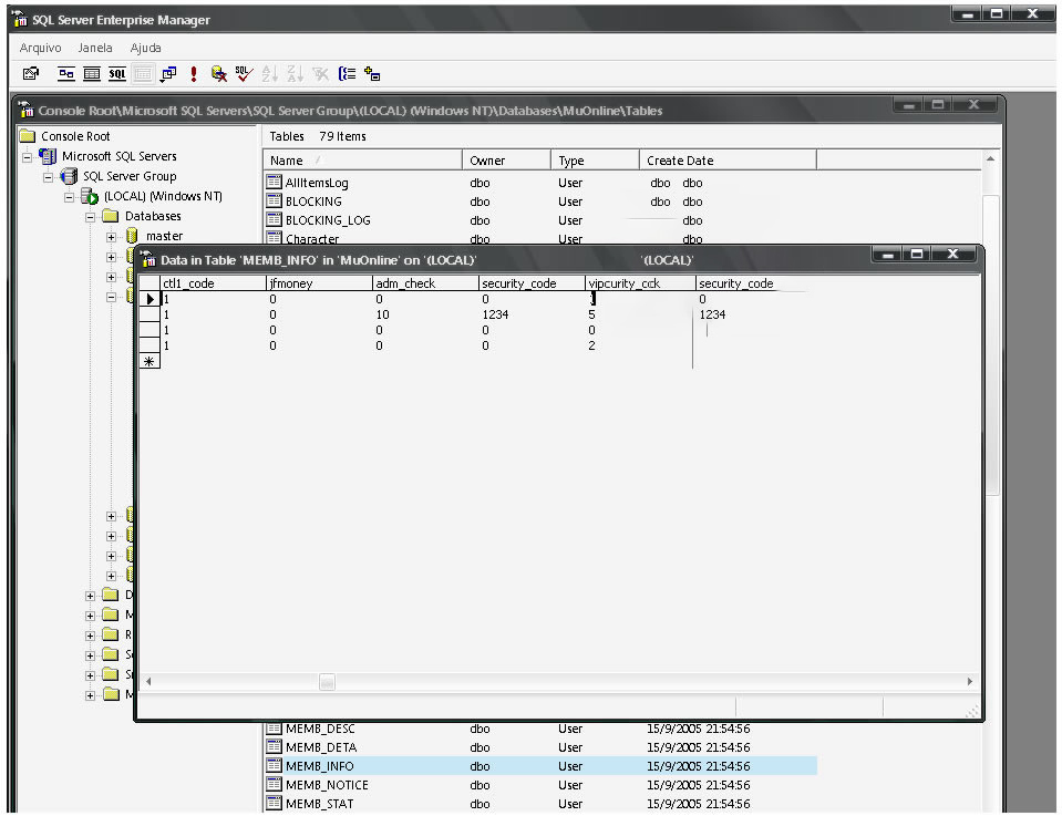
06 - Click chuột phải vào bảng MEMB_INFO, Return All Rows.

07 - Thêm Vip vào Tài khoản đặt 1 là Vip và 0 là miễn phí.
